Nowa wersja RapidAuthor 2506 firmy Cortona3D: Nowe podejście do tworzenia kompozycji ilustracji złożonych, rozszerzona personalizacja dokumentacji w PDF, głębsza integracja z Teamcenter i wiele więcej…
|

|
Firma Cortona3D z przyjemnością prezentuje najnowszą wersję swojego pakietu oprogramowania RapidAuthor 2506 do tworzenia dokumentacji technicznej. Narzędzie to dedykowane jest do tworzenia wysokiej jakości dokumentacji technicznej w formie interaktywnych, animowanych publikacji 3D oraz tradycyjnych publikacji 2D, wykorzystywanych w procesach produkcyjnych jak i do wsparcia posprzedażowego.
RapidAuthor 2506 wprowadza szereg usprawnień związanych z tworzeniem i edycją treści zgodnych ze standardami S1000D i DITA, nowe funkcje do publikacji oraz pogłębioną integrację z systemem Teamcenter do zarządzania cyklem życia produktu.
|
|
Jak zawsze, nowa wersja oferuje szereg nowych funkcji i usprawnień istniejących, które umożliwiają optymalizację czasu pracy. Wiele z tych nowości i usprawnień koncentruje się na efektywnym, ponownym wykorzystaniu istniejących zasobów, takich jak ilustracje 2D oraz moduły danych S1000D pochodzące z innych narzędzi autorskich.
|
|
Przygotowanie danych: usprawniony import dużych modeli CAD. RapidAuthor 2506 wprowadza nowe ustawienia konfiguracyjne poprawiające wydajność importu bardzo dużych modeli CAD, co znacząco skraca czas i poprawia jakość przetwarzania danych wejściowych.
Tworzenie publikacji DITA: Rozszerzona personalizacja publikacji w formacie PDF. Kontynuowany jest rozwój personalizacji wyglądu i układu publikacji w formacie PDF dla lepszych interakcji z użytkownikiem. Najnowsze usprawnienia umożliwiają definiowanie właściwości stron wielokolumnowych, rozróżnianie stron parzystych i nieparzystych oraz precyzyjne sterowanie rozmiarem i wyrównaniem ilustracji.
|

Przykład układu dwuszpaltowego dokumentu skustomizowanego za pomocą definicji fragmentu pliku rules.xml.
|
|
Tworzenie publikacji S1000D: Nowe funkcje zwiększające efektywność pracy oraz obsługa encji znakowych ISO.
Dwie często wykonywane akcje zajmują teraz mniej czasu niż wcześniej - generowanie unikatowych identyfikatorów dla elementów modułu danych oraz edycja formularzy zawierających odniesienia do modułów danych. Istniejące moduły danych zawierające encje znakowe zgodne ze standardem ISO (np. symbole greckie, cyrylica, znaki matematyczne, itp.) mogą być teraz dołączane do projektów RapidAuthor. Wcześniej tego typu moduły danych nie były obsługiwane.
|

Nowe polecenie „Assign Tag ID” umożliwia szybkie generowanie unikalnego identyfikatora.
|
|

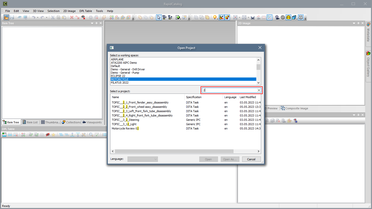
Wyszukiwanie projektu po nazwie w oknie dialogowym „Otwórz projekt”.
|
Tworzenie publikacji ogólnie: Szybkie przeszukiwanie projektów oraz zabezpieczenie przed równoczesną edycją.
Projekty można teraz wyszukiwać po nazwie w oknie dialogowym „Otwórz projekt”, dzięki czemu nie ma już potrzeby ręcznego przewijania listy dostępnych zasobów.
Projekty są teraz chronione przed równoczesną edycją w wielu instancjach narzędzi do tworzenia publikacji, co sprzyja zachowaniu spójności danych oraz zapobiega ich utracie podczas pracy zespołowej we współdzielonym środowisku sieciowym.
|
|
Publikowanie: Nowa metoda generowania dokumentacji PDF. Można teraz selektywnie wybrać ilustracje do zamieszczenia w publikacji PDF oraz definiować ich kolejności (dotyczy RapidCatalog, RapidIllustrator oraz specyfikacji Generic Procedure w RapidManual). W odróżnieniu od wcześniejszych wersji, gdzie wszystkie ilustracje z projektu były automatycznie zamieszczane w dokumencie PDF, teraz autorzy mogą wybrać konkretne ilustracje do publikacji w PDFach, ustalić ich kolejność zgodnie z logiką procesu technologicznego lub instrukcji serwisowej, tworzyć ilustracje złożone, które będą widoczne wyłącznie w wersji PDF, z pominięciem publikacji interaktywnej HTML. Katalogi części w formacie PDF mogą teraz zawierać osobne tabele dla każdej ilustracji, co znacząco zwiększa ich czytelność i wygodę użycia (dotyczy specyfikacji Generic IPC w RapidCatalog). W poprzednich wersjach generowana była jedna zbiorcza tabela części umieszczona na końcu katalogu PDF, co utrudniało szybkie odnalezienie komponentów przypisanych do konkretnego widoku. Inne usprawnienia w zakresie publikacji obejmują wybór odpowiedniego trybu renderowania obiektów tła oraz ulepszone algorytmy zoomowania i rotacji.
Nowe pole wyboru umożliwiające określenie, czy dana ilustracja ma zostać uwzględniona w publikacji PDF. |
|
Tworzenie dokumentów 2D: Nowe podejście do tworzenia kompozycji ilustracji złożonych. Funkcja tworzenia ilustracji złożonych została całkowicie przeprojektowana w tej wersji i oferuje teraz znacznie większą funkcjonalność oraz wygodę użytkowania. Nowe podejście umożliwia łatwiejsze łączenie, edycję i aktualizację obrazków niż dotychczas. Edytor rastrowy został wzbogacony o prosty wieloliniowy edytor tekstu oraz funkcje regulacji jasności i kontrastu obrazu. W środowisku dokumentacji technicznej oznacza to, że użytkownicy mogą teraz bezpośrednio w edytorze dodawać i modyfikować opisy techniczne w formie tekstu wieloliniowego (np. adnotacje, etykiety, komunikaty serwisowe), dostosowywać parametry wizualne ilustracji rastrowych, co poprawia czytelność grafik w publikacjach PDF i HTML. Nowa wersja oprogramowania umożliwia również łatwą redukcję liczby punktów w poliliniach, co przekłada się na zmniejszenie rozmiaru plików graficznych, szybsze renderowanie ilustracji w dokumentacji interaktywnej, uproszczenie geometrii bez utraty istotnych szczegółów. Usprawniono obsługę ilustracji 2D pochodzących z zewnętrznych narzędzi do tworzenia publikacji, dodając rozpoznanie funkcji „no pen line” podczas importu grafik z IsoDraw oraz szybkie dopasowanie rozmiaru ilustracji do obszaru ograniczającego widoczną geometrię. W praktyce oznacza to obsługę linii pomocniczych lub niewidocznych konturów („no pen line”) przy imporcie z IsoDraw, co zapewnia zgodność graficzną i zachowanie struktury technicznej ilustracji oraz automatyczne skalowanie ilustracji do granic widocznej geometrii (bounding box), co pozwala na szybkie kadrowanie i optymalizację układu graficznego bez ręcznego dopasowywania.

Nowe okno „Composite Image” do tworzenia ilustracji złożonych.
|
|
Integracja z Teamcenter: liczne usprawnienia tworzenia publikacji i nowe funkcje oszczędzające czas.
Kluczowe usprawnienia w integracji oprogramowania RapidAuthor z systemem Teamcenter obejmują następujące zagadnienia:
- Funkcja klonowania treści DITA oraz treści Generic w RapidAuthor Client umożliwia szybkie tworzenie nowych dokumentów technicznych na bazie istniejących struktur, co znacząco przyspiesza proces redakcyjny i zapewnia spójność wersji.
- RapidCompiler pozwala na harmonogramowanie operacji takich jak import danych CAD, aktualizacja treści, dystrybucja publikacji i innych działań poprzez zadania Workflow automatyzujące procesy publikacji w środowisku PLM.
- Powiadomienia w Active Workspace informują użytkownika o zakończeniu zadań zapewniając poprawę komunikacji i koordynacji pracy zespołowej.
- Ulepszony mechanizm uruchamiania klienta RapidAuthor Client bez konieczności pobierania pliku tymczasowego zapewnia szybszy dostęp do projektów i płynniejsze rozpoczęcie pracy.
- Nowy interfejs dialogowy Active Workspace do tworzenia obiektów Cortona3D S1000D, zgodny z zachowaniem i strukturą klienta Rich Client minimalizuje ryzyko błędów użytkownika oraz zapewnia spójność w nazewnictwie obiektów i generowaniu identyfikatorów.
|

Ulepszone okno dialogowe do tworzenia obiektów Cortona3D S1000D.
|
Dla uzyskania szczegółowych informacji o nowej wersji RapidAuthor 2506, prosimy zapoznać się z pełną listą nowości lub pobrać nową wersję do testu.
Uwaga!!!
Razem z producentem, firmą Cortona3D zapraszamy na dwa webinaria poświęcone nowym funkcjom i możliwościom RapidAuthor 2506, podczas którego zostaną omówione i zaprezentowane w praktyce najnowsze usprawnienia w oprogramowaniu, pokazujące, w jaki sposób mogą one przełożyć się na korzyści dla firm używających oprogramowania RapidAuthor.
Szczegóły spotkań:
1. Strona pierwszego webinarium (Eng): Nowości w RapidAuthor 2506
Data: 15. Października 2025
Początek o: 15:00 (CEST)
Kliknij tutaj żeby zarejestrować uczestnictwo w tym webinarium.
2. Strona drugiego webinarium (Eng): Nowości w RapidAuthor 2506 dla Teamcenter
Data: 16. Października 2025
Początek o: 15:00 (CEST)
Kliknij tutaj żeby zarejestrować uczestnictwo w tym webinarium.
Oba webinaria są bezpłatne, ale wymagana jest uprzednia rejestracja.
Uczestnicy będą mieli okazję zobaczyć pokaz wspomnianych wcześniej, nowych funkcji tworzenia treści (DITA, S1000D), publikacji PDF/HTML, integracji z Teamcenter oraz edycji ilustracji 2D/3D, poznać najlepsze praktyki wdrażania ulepszeń w procesach tworzenia dokumentacji technicznej oraz zadać pytania ekspertom i od razu uzyskać odpowiedzi.
Webinaria będą nagrywane, więc nawet gdy ktoś nie będzie mógł dołączyć w zaplanowanym czasie, to po rejestracji i tak dostanie link do nagrania. Warto więc zarejestrować się tak, czy owak.
Osoby zainteresowane bezpłatnym testem nowej wersji RapidAuthor 2506 prosimy o wypełnienie formularza.